CMS & Game Ordering

Designing an intuitive content management systems that empowers operators and other non-technical users to manage complex data structures and content workflows.

While these examples illustrate my contributions to past projects, they are original interpretations rather than precise reproductions, made to honor the intellectual property rights of the companies I previously worked for.
Casino Lobby CMS preview

Project Overview

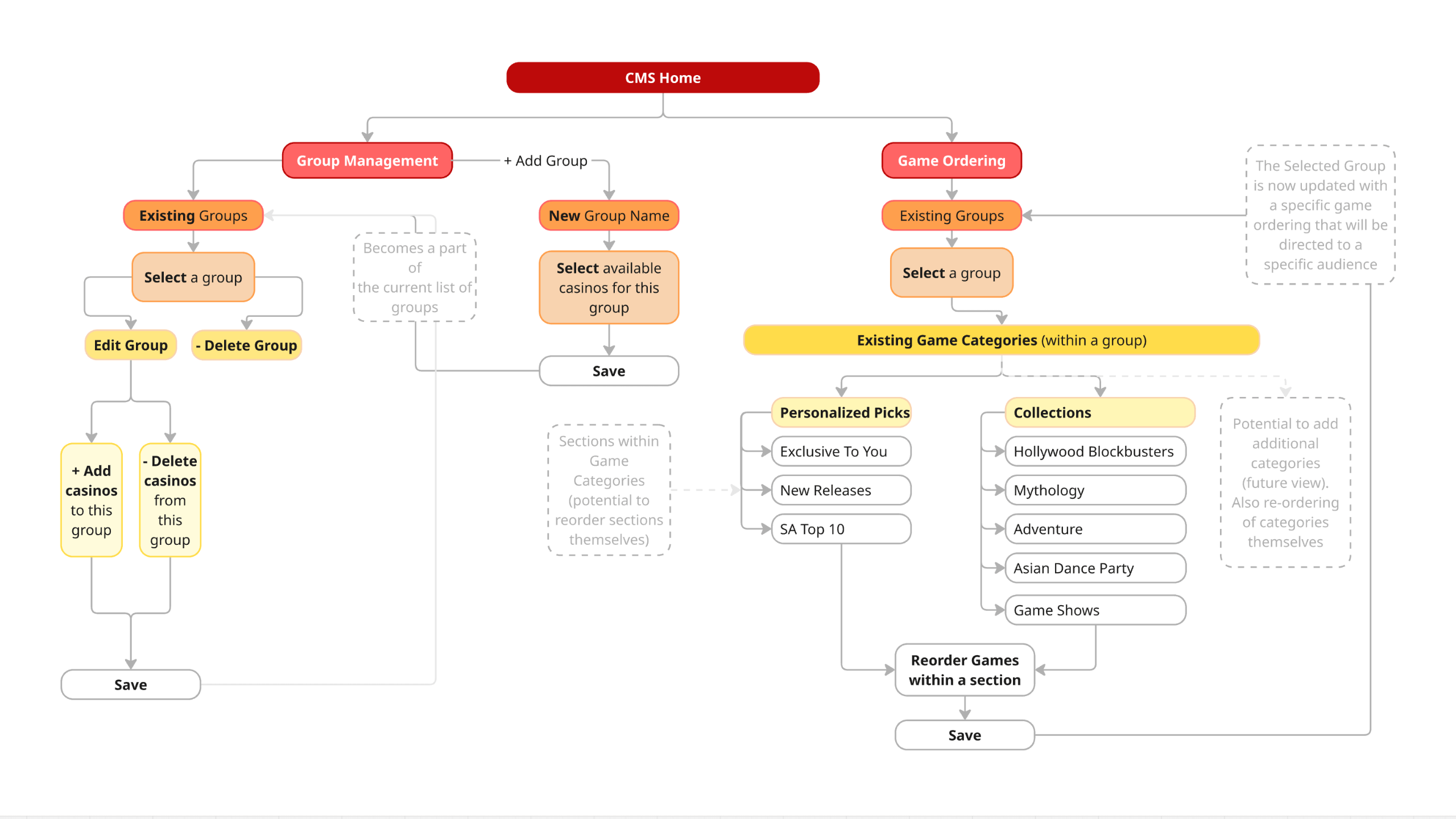
I was tasked with enhancing an existing CMS platform used by online casino operators to manage multi-branded lobbies. The system allowed operators to group casinos and target them to specific markets. My role involved improving features that enable the reordering of games within designated lobby sections and categories, duplicating curated game selections, and adding custom labels for dynamic display in the front-end lobby. These enhancements aimed to give operators greater flexibility and control in tailoring content to audiences and promotional strategies.

Objectives

Enable Market-Specific Customization
Design intuitive tools for operators to group and tailor casino lobbies for different regions and audience segments.
Improve Game Management Efficiency
Streamline the process of reordering games within categories and sections to optimize game discovery and user engagement.
Support Scalable Content Curation
Introduce functionality for duplicating game selections across brands or markets to reduce manual work and maintain consistency.
Enhance Lobby Flexibility with Customisable Labels
Allow operators to add custom labels to sections for better content organization, visibility, and promotional control in the lobby UI.

Design Process

1. Research & Discovery
Analyzed the existing CMS structure, and gathered insights from stakeholders and business analysts to understand pain points.
2. Information Architecture
Created intuitive categorization systems and simplified complex administrative tasks into logical workflows.
3. UI Design & Prototyping
Created wireframes and high-fidelity UI designs. Prototyped new features like game duplication, labelling, group and section management for testing.
4. Validation & Iteration
Collaborated with developers and business analysts to test usability and refine interactions.
CMS User Flow
CMS Wireframes Group Management
CMS Wireframes Game Ordering